キーワード検索

【おちゃのこネット】おちゃのこネット連携方法

更新日:2025/09/24

おちゃのこネットとの連携方法について説明いたします。

おちゃのこネットとの連携機能をご利用の際には、事前に担当者との打合せが必須となります。ご利用を希望される場合は、必ず担当者までご連絡ください。


おちゃのこ連携でできること

・POS登録在庫のおちゃのこネットへの登録(出品)

・POSとおやのこネットの在庫数・価格の自動同期

・おちゃのこネットからの注文をPOS上で確認

 

既におちゃのこネットをご利用の店舗様へ

おちゃのこを既に利用しており商品を出品している場合、出品されている商品をPOSと紐づけるための作業がMycalinks側で必要となります。

商品管理の商品一括登録・変更からCSVをダウンロードしてMycalinksにお送りください。

おちゃのこオフィスの契約

おちゃのこネットの基本設定→API設定を開いて以下のような画面が表示される場合は、API設定を利用できないためPOSとの連携ができません。

おちゃのこオフィスのご契約をお願いいたします。

 

在庫連携方法概要

おちゃのこネット上の商品番号(おちゃのこID)とMycalinksPOSの在庫IDを紐づけることで在庫の連携を行います。

 

【初期設定】

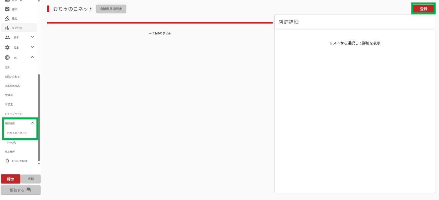
まず、MycalinksPOSとおちゃのこネットを連携させます。

左のサイドメニューのEC欄から「外部EC連携」→「おちゃのこネット」を選択して、右上の「登録」をクリックしてください。

すると、連携のための入力画面になります。各項目の確認方法をご説明します。

 

【表示名】

おちゃのこネットの店舗名としてPOS上で表示する名前を設定できます。

 

【アカウントID】

【パスワード】

この2つはおちゃのこネットにログインする際に使用するものになります。

 

【メールアドレス】

おちゃのこネットに登録した際のメールアドレスになります。おちゃのこネットのサイト上でも確認が可能です。

サイト上部のメニューバー右端の「基本設定」より「登録情報変更」を選択していただきますと、おちゃのこネットに登録した内容が表示され、メールアドレスを確認できます。

 

【APIキー】

おちゃのこネットのサイト上でAPIトークンを発行する必要がございますので手順を説明いたします。

「基本設定」の「API設定」を選択していただき、「APIトークン追加」をクリックします。

APIのトークン名を設定し、チェックボックスすべてにチェックを入れたまま「設定処理を完了する」をクリックします。

設定が完了すると、APIトークンのアクセストークンが表示されます。この文字列すべてをそのままMycalinksPOSの【APIキー】に貼り付けしてください。

すべての入力が完了したら、「変更を保存」をクリックしていただきますとPOS上に連携内容が表示されます。

 

【BCCメールアドレス登録】

連携時メールアドレス確認で開いていただいた「登録情報変更」画面にてBCCメールアドレスの登録が必要になります。

ochanoko-ec-order@mycalinks.com」を入力お願いいたします。

以上で初期登録は完了です。

 

商品連携方法(POSからおちゃのこ上に商品データを作成する場合)

MycalinksPOSのサイドメニュー「EC」より「出品可能商品」をクリックしていただき、出品したい商品を選択します。

※※表示されるジャンル・カテゴリは当社にて管理しております。該当のものが見つからない場合は、お手数ですがご連絡ください。

今回はリーリエのピッピex(sv9 126/100 SAR)を出品します。商品をクリックします。

 

出品する商品のチェックボックスにチェックを入れます。選択が完了したら画面右上の「選択商品を一括操作」から「おちゃのこ在庫作成用CSV生成」を選択しCSVファイルをダウンロードします。

おちゃのこネットに登録済みのカテゴリ・サブカテゴリ名を入力して「CSV生成」ボタンを押してください。

次におちゃのこネット側で「商品管理」の「商品一括登録・変更」を選択します。

 

CSVファイルにてアップロードが可能なため、先ほどMycalinksPOSにてダウンロードしたCSVファイルをアップロードします。

一度右クリックをし、「すべて展開」をして展開したフォルダ内にあるzipファイルをアップロードしてください。

アップロードが完了すると、おちゃのこネット側での出品登録は完了です。

(画像では先ほど登録した35,000円で20個出品が反映されております)

 

次に、おちゃのこIDをMycalinksPOSの在庫データに紐づけする必要があります。

先ほどアップロード時に使った「商品管理」の「商品一括登録・変更」よりCSVファイルをダウンロードします。

 

ダウンロードしたCSVファイルをMycalinksPOS上の「おちゃのこネット」ページよりアップロードします。

※POS上にない商品をおちゃのこネットで出品している場合、ダウンロードしたCSVファイルからその商品の項目を削除する必要があります。

 

これでおちゃのこネットでのIDの紐づけが完了しました。EC出品可能商品の箇所の「お」の部分にチェックがついているかで確認ができます。

以上で、出品設定は終了です。

 

商品連携方法(すでにおちゃのこ上にある商品とPOSの在庫を連携する場合)

【商品ごとに紐づけ】

紐づけたい商品のおちゃのこIDを確認します。おちゃのこID はおちゃのこ管理画面「商品管理>商品一覧」より確認できます。商品番号がおちゃのこIDです。

POSに戻りサイドメニュー「EC>出品可能商品一覧」より連携したい商品を選び、「外部EC連携」タブを選択します。
紐づけるおちゃのこネット店舗を選択し、おちゃのこIDに先ほどの商品番号を入力し、「おちゃのこネットと連携」ボタンを押します。
これにて連携完了です。

 

【複数商品を一括紐づけ】

おちゃのこネット管理画面「商品管理>商品一括登録・変更」よりCSVファイルのダウンロードを行ってください。

以下のようなCSVファイルがダウンロードされます。

型番/品番の欄にPOSにおける在庫IDを入力して保存してください。在庫IDは「出品可能商品一覧」から商品を選択していただく他、在庫一覧からDLしたCSVでも確認いただけます。

保存したCSVをPOSにアップロードします。

サイドメニュー「EC>外部連携>おちゃのこネット」よりアップロードできます。アップロードが完了したら連携は完了です。

 

 

 

注文の確認・キャンセル

発送ステータスの変更・注文自体のキャンセルなどの操作は、おちゃのこネット上でのみ可能です。必ずおちゃのこネット側で詳細を確認するようにしてください。

 

【注文の確認】

お客様にサイト上で購入いただきますと、下記画像のようにどのプラットフォームで購入いただいたかがわかるようになっております。

 

【注文のキャンセル】

注文キャンセル時は以下の2つの処理を行う必要があります。

①おちゃのこネットでの注文のキャンセル

②POS上での注文キャンセル

 

①おちゃのこネット上での注文のキャンセル

おちゃのこネット管理画面「受注管理」より注文のキャンセルを行ってください。

※この時点でPOSの在庫数は戻っていないため、POSとおちゃのこの在庫数の整合性を保つために②を行う必要があります。

②POS上での注文キャンセル

サイドメニュー「EC>EC取引」より右枠下部「各種設定>キャンセル」を選択してください。

この作業を持ってPOSの在庫数が戻り、POSとおちゃのこネットの在庫数の整合性が保たれます。

 


ご不明な点がございましたら、お気軽に担当者までお問い合わせくださいませ。